Classes I have taken so far.

Computer Information Systems - Web Application Developer Associate of Technical Arts

Program Description

This broad-based curriculum teaches the skills students need to enter a wide range of Web Development careers. This curriculum is a cross-discipline approach to the emerging technologies being used on the Internet and the World Wide Web and teaches students how to learn and adapt to emerging technologies. This degree will help individuals prepare for employment in web database development and administration, web programming and application development, and web development and administration.

ART 225 - Introduction to Graphic Design

Graphic design, its history, imaging and the elements and principles of digital design in visual communication. An introduction to computer graphic design production tools and processes in visual illustration.

Assignment Example

Image

CIS 260 - Introduction to XML

XML is used in Web sites and data storage applications, XSL, incorporating style with XSL and CSS, Namespaces, DTDs and Schemas.

Assignment Example

Image

CIS 233 - Systems Analysis

A practical approach to real world systems analysis and design. Includes the systems development life cycle, structured methodologies and project planning. A case study project is analyzed, requirements are written and a systems design specification document is prepared.

Assignment Example

Image

CIS 241 - Web Development I

Internet and intranet Web site development using XHTML approached from a source code perspective. Covers tags, forms, linked objects, CSS, frames, tables, and introduction to the use of scripting

Assignment Example

Image

CIS 242 - Web Development II:

JavaScript Continuation of concepts and practice introduced in CIS 241. Topics include: embedding, inline and external scripts, functions, form validation, loops, conditional statements, strings, numbers, and DHTML.

Assignment Example

Image

CIS 243 - Web Development III: Introduction to PHP I

Topics include: Server-side scripting for web pages using PHP. Students will learn fundamentals of PHP scripting including functions, logical structure, and database connectivity used in creating web sites.

Assignment Example

Image

CIS 244 - Web Development IV: Introduction to Search Engine Optimization

Optimization and content management for the web. A step-by-step approach to organic and paid search engine optimization. Learn about free statistic collectors and what makes a web site move up in placement

Assignment Example

Image

CIS 245 - Web Development V Introduction to Cascading Style Sheets

I got to learn the details required to combine CSS (Cascading Style Sheets) with HTML, XHTML, or XML to create rich, powerful web sites. Topics include: selectors, cascade and inheritance, text and font manipulation, layout, and positioning.

Assignment Example

Image

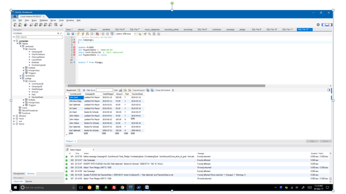
CIS 251 - Structured Query Language

Covers topics in Structure Query Language (SQL) including statements such as select, update, insert, delete, create. Emphasis on the ability to extract, update and maintain databases using SQL.

Assignment Example

Image

CIS 250 - Database Theory and Design

Designed to recognize data as a business resource. Database models are discussed from both a programmer’s and a user’s viewpoint. Roles of database designer and administrator will be examined

Assignment Example

Image